NEW!Referensi istilah di supply chain dan logistik Buka di sini

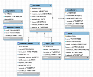
desain-dbms-voucher-management-system

1 Mins read
1592 posts

About author
Saat ini bekerja di perusahaan home furnishing. Hobi jalan-jalan, makan dan bersepeda.
Articles

Tinggalkan Balasan

Alamat email Anda tidak akan dipublikasikan. Ruas yang wajib ditandai *

Situs ini menggunakan Akismet untuk mengurangi spam. Pelajari bagaimana data komentar Anda diproses